| |
|
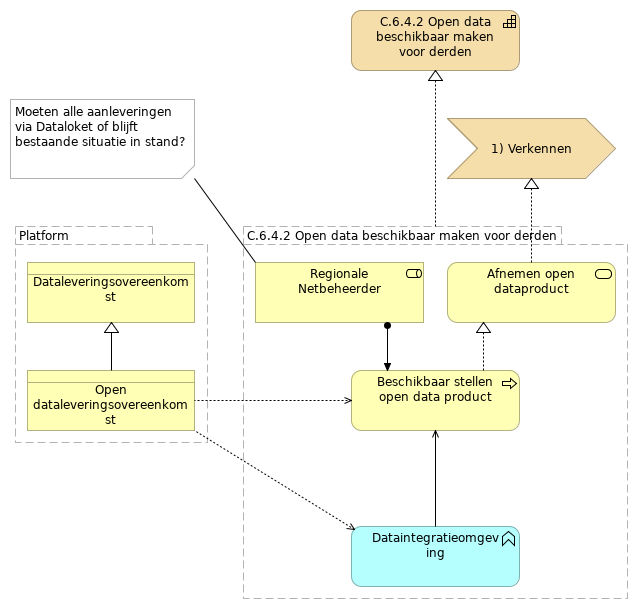
Platform |
Dataleveringsovereenkomst |
| |
|
Platform |
Open dataleveringsovereenkomst |
| |
|
Open dataleveringsovereenkomst |
Dataleveringsovereenkomst |
| |
|
C.6.4.2 Open data beschikbaar maken voor derden |
Regionale Netbeheerder |
| |
|
C.6.4.2 Open data beschikbaar maken voor derden |
Beschikbaar stellen open data product |
| |
|
C.6.4.2 Open data beschikbaar maken voor derden |
Dataintegratieomgeving |
| |
|
C.6.4.2 Open data beschikbaar maken voor derden |
Afnemen open dataproduct |
| |
|
C.6.4.2 Open data beschikbaar maken voor derden |
C.6.4.2 Open data beschikbaar maken voor derden |
| |
|
Regionale Netbeheerder |
Beschikbaar stellen open data product |
| |
|
Beschikbaar stellen open data product |
Open dataleveringsovereenkomst |
| |
|
Beschikbaar stellen open data product |
Afnemen open dataproduct |
| |
|
Dataintegratieomgeving |
Open dataleveringsovereenkomst |
| |
|
Dataintegratieomgeving |
Beschikbaar stellen open data product |
| |
|
Afnemen open dataproduct |
1) Verkennen |